EDG 7.1 Release
TopBraid EDG version 7.1 unveils a new visualization component designed to significantly enhance users ability to review models, understand data and collaborate with colleagues. It is delivered as a new “EDG Diagram” panel that:
* Combines display of the model elements (e.g., classes) with the display of data;
* Offers fully configurable selection of content to include in the diagram;
* Includes ability to modify and configure layout and display options;
* Supports saving and sharing named diagrams i.e., diagrams as “first class citizens”.
In future releases, EDG Diagram will be further extended to support visual editing.
TopBraid EDG 7.1 introduces a new development tool – TopBraid EDG Studio.
EDG Studio replaces TopBraid Composer as an IDE for developers and power users of TopBraid EDG:
* In previous versions, TopBraid Composer could be used to simulate TopBraid EDG on the server. At times, this resulted in differences in how developed services and functions behaved when tested in Composer versus in EDG.
* TopBraid EDG Studio, on the other hand, runs EDG exactly the same as the server, delivering a more reliable development process.
To enable transition from Composer to TopBraid EDG Studio, a number of new features were added to EDG e.g., to better support working with local files, script development and debugging.
This release also includes new integrations as well as several usability, functional and non-functional improvements with the key changes and their benefits highlighted below:
Key Improvements of 7.1
New Visualization – EDG Diagram
Sample EDG Diagram Panel showing a table with its columns, a database it belongs to and a definition of the Database Table class

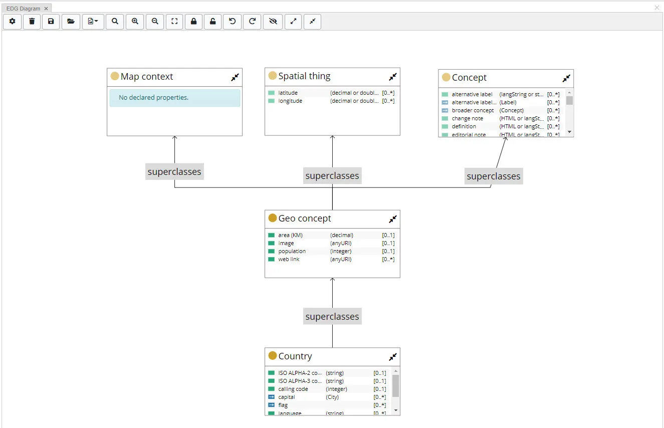
Diagram showing a fragment of the Geo Ontology

Diagram showing North Carolina with the related information resources

Removed Class Diagram, NeighborGram Panels and Relationship Tree from EDG as subsumed by the EDG Diagram
For more detailed documentation on EDG Diagram: EDG Diagram Doc
TopBraid EDG Studio
- This new tool bundles Apache Tomcat and EDG to run on localhost for testing and customization development.
- EDG Studio is available from the TopBraid EDG download page. If you are an EDG user, have a license for TBC-ME and would like to test EDG Studio, please contact support to request a license file. If you are a TopBraid Composer only user (i.e., your organization does not use TopBraid EDG), you will continue to use TopBraid Composer.
New Built-in Integrations
- Microsoft SharePoint Term Store Connector with the ability to:
* Connect to SharePoint 365 repositories;
* Represent the SharePoint repo as a taxonomy in EDG;
* Propagate changes in the SharePoint repo to EDG;
* Propagate updates made to a taxonomy in EDG to the SharePoint repo.


To use, set MS 365 credentials and custom language settings on the EDG Configurations page. Languages must match Term Store. Local term sets are not currently in scope.
- Git Integration with the ability to:
* Add asset collections to EDG from Git repositories;

* Reload asset collection from Git repository;

* Commit asset collection to Git repository;

* Execute capabilities listed above as services for integration with workflows and/or other on-demand or scheduled jobs.
To use, set parameters on the EDG Configuration page. Note, Git integration requires a local folder on the server that connects to a git repository.
Are you aware of all the data integration options available in TopBraid EDG?
For a complete list, see https://archive.topquadrant.com/products/data-integrations/
UX Improvements
- Support for custom icons to be displayed in hierarchies and on forms
A custom icon can be declared to be the same for all members of a class (e.g., the same icon for all countries) or it can be declared as a value of a property resulting in different icons for assets of the same type. See the below screenshot for an example.

- Added ability to configure property display to show multiple values in a single row
This mode is supported through setting viewer for the property to the “inline viewer”.

- Source Code and SPARQL Panels
- Now support text search and find/replace
- Change History Panel
- Now offers a button to copy all subjects from a selected change into the Asset List
- SPARQL Query Panel
- Now has a help button showing a list of SPARQL functions in TopBraid
- Search Panel
- Now has a button to show the total number of matches if there are more than the configured max
- When available, user’s name will be displayed in the UI instead of the user ID
- Change History and Inferences Panels
- Now navigate to the corresponding resource via a single click
Ontology Development
- Added a wizard for creating qualified cardinality constraints
These constraints allow users to specify conditions that only a certain number of values of a given property must meet. For example, at least 1 and no more than 2 values of “prop” property must be members of Class B, while other values of “prop” can be members of other classes. Prior to 7.1 such constraints could only be defined using the Source Code panel.

- Added support for attaching scripts to ontology constraints and rules
Performance and Architecture
- The new Query Booster option results in 3-10 times general performance improvement
- Must be enabled by selecting Server Configuration>Advanced Parameters>Enable query booster;
- This option improves performance of SPARQL, GraphQL and ADS scripts by flattening graph imports;
- Added a new mechanism to declare Multi-Functions, replacing (SPIN) magic properties
- Multi-Functions are query functions that output multiple results (e.g., a function that splits a text string into multiple substrings) and/or use multiple input variables.
- For more information see http://datashapes.org/multifunctions.html
- Added ability for ADS scripts to post-process changes/edits
- Similar to teamwork:EditRules, see http://datashapes.org/active/changescripts.html
- ADS Scripts can now be executed not only server-side on the TopBraid EDG server, but also by external applications creating a distributed ecosystem of EDG applications:
Executed on Node.js:
- TopBraid EDG can generate a JavaScript/TypeScript file to be used by external apps running in Node.js. Such apps will under the hood communicate with EDG to answer queries and handle modifications.
- The use of ADS on Node.js combines the convenience of automatically generated ontology-specific APIs with the flexibility of the Node.js ecosystem. Since both the TopBraid EDG server and the Node.js applications share the same APIs, applications can select whether an algorithm should execute on the client or on the server.
- For more information see http://datashapes.org/active/nodejs.html
Executed from web/React components:
- TopBraid EDG can generate stand-alone JavaScript/TypeScript files of the ADS APIs, including features like ontology-specific JavaScript classes and the generic graph object.
- These libraries can then be used by JavaScript apps running in the browser, for example, embedded in the React source code. This gives apps richer APIs (anything that could be expressed in a script) as compared to only using SPARQL or GraphQL. The functions containing the queries and mutations are sent from the web client to the TopBraid EDG server for execution.
- For more information, see http://datashapes.org/active/web.html
7.1.3 Release Features
- Update log4j to version 2.17.1 to fix vulnerability CVE-2021-44832.
- Bug fix for problems and Suggestions panel, if used in Skip System Shapes mode, ignored reified sh:severity/sh:message.
- New feature to defines Localized String Viewer, a dash:viewer that will render localized values in a tree categorized by language. The tree root is determined by system configuration or browser language settings.
- See change log for additional enhancements.
7.1.2 Release Features
- Update log4j to version 2.17.0 to fix vulnerability CVE-2021-45105
7.1.1 Release Features
- Update log4j to version 2.16.0 to fix vulnerability CVE-2021-44228, CVE-2021-45046
Deprecated Features
- Additional logging for Form authentication concurrent users has been removed.
- tbl/evnundo has been removed
- tbl/swpCreateParams has been removed
- tbl/getResource has been removed
- tbl/putResource has been removed
- The SPARQLMotion engine and servlet has been removed from TopBraid EDG (SM to remain in TBC only). Use of sml: modules in SWP scripts, and the use of smf functions remain possible.The Export RDF File web services are now at tbl/service/${graphId}/!/exportToRDF/${format}. The Script-based Importers feature (from Import tab) has been removed. /tbl/sparqlmotion servlet deleted. sm:Functions limited to TBC.
- Removed SPIN constraint checking from server products – use SHACL instead. Deleted sml:CheckConstraints (deprecated since 6.1), use SHACL and sml:ValidateGraph instead. Deleted spif:canInvoke function. sml:ValidateGraph no longer performs SPIN constraint checks. SPARQL endpoint no longer supports the check=resources flag in UPDATE requests.
- See change log for deprecated SWP elements.
- Weka-based classification
- Neighborgram panels is removed. Replaced by EDG Diagram. Please update saved layouts to reflect the change.
- Relationship tree is removed. Replaced by EDG Diagram.
- See change log for more details on moved or replaced functions.
Known issues
- Workflow permission inferred through governance roles only provides viewer. Please explicitly set permissions when creating a workflow.
- EDG diagram may not render properly on Firefox browser and when using language tags.
- Problems and solutions panel and dashboard may have system violation reported for Taxonomies. Please ignore this.
- In the search panel, the acronym or preferred label will produce an error when filtering.
Change Log
TopBraid Suite 7.1.3 Change Log
TopBraid Suite 7.1.2 Change Log
TopBraid Suite 7.1.1 Change Log
TopBraid Suite 7.1.0 Change Log
Migrations and Upgrades
Mon Aug 29 2022 19:17:44 GMT+0000 (Coordinated Universal Time)
